이 글을 보시기 전에
SQL_테이블 생성(cmd ,명령 프롬프트)
데이터베이스를 사용하기 위해서는 테이블을 먼저 생성해야합니다. 테이블을 생성할 때는 CREATE TABLE문을 사용하고,테이블 변경하고 싶을 때는 ALTER TABLE문을 사용합니다. 그리고 생성된 테이블
mimi-coding.tistory.com
Oracle SQL Developer _테이블 생성 및 데이터입력 에 대한 포스팅을 먼저 보고 오시면 이해가 더욱 쉽습니다!
Oracle SQL Developer _테이블 생성 및 데이터입력
이 글을 보시기 전에 이전 글인 SQL_테이블 생성(cmd ,명령 프롬프트)을 먼저 보고 와주시면 이해가 더 쉽습니다! 저는 Oracle Database 11g 와 sqldeveloper-21.4.2.018.1706-x64를 설치하고 진행하였습니다. 다..
mimi-coding.tistory.com
에 대한 포스팅을 먼저 보고 오시면 이해가 더욱 쉽습니다!
데이타베이스를 사용하기 위해 테이블을 생성하고 데이터를 추가, 수정 및 삭제하는 방법이 두가지 있었습니다.
cmd명령 프롬프트와 Oracle SQL Developer프로그램을 이용해서 하는 방법이었죠??
이번 포스팅은 이클립스에 SQL폴더를 추가해서 데이터(로우)를 추가해보도록 하겠습니다.
먼저 이클립스를 실행 해줍니다.

왼쪽 PrjectExplorer에 새로운 Dynamic Web Project를 생성해줍니다.
(우측 상단의 File - New - Dynamic Web Project 클릭)

위 사진처럼 다이나믹 웹프로젝트를 클릭하면 아래와 같은 팝업창이 뜹니다.
맨 위의 Project name에 사용자가 임의로 이름을 입력하고 아래 finish버튼 클릭

화면이 넘어가면서 밑의 페이지가 나오는데 바로 finish 클릭합니다.

마지막 화면에서는 빨간동그라미 부분에 체크해주세요! (기본web.xml 생성한다는 체크) 그리고 finish!

finish를 누르고 나면 아래 화면과 같이 왼쪽 PrjectExplorer에 Test 다이나믹 웹프로젝트가 생성되었습니다.
(이하 Test프로젝트라고 하겠습니다.)

Test 프로젝트 내부를 살펴봅시다!
Test프로젝트 - src - main - Webapp - WEB-INF 폴더까지 들어가보시면 아래 빨간동그라미를 해놓은 web.xml파일이 보입니다. 이건 위에서 Test프로젝트를 생성하는 마지막 단계에서 'Generate web.xml deployment descriptor' 를 체크했기 때문에 기본 web.xml파일이 생성된 것 입니다.
*혹시 까먹고 못하셨다면? Project 우클릭 -> Java EE Tools > Generate Deployment Descriptor Stub 으로 추가 가능!

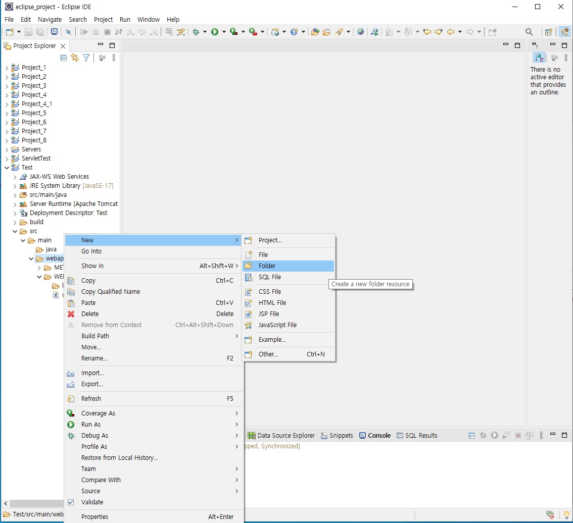
자, 이제 Webapp 폴더 안에 SQL폴더를 만들어봅시다
Test프로젝트 - src - main - Webapp 폴더에서 오른쪽 마우스클릭-> New - Folder 클릭

Folder을 클릭하면 아래와 같은 팝업창이 뜹니다.
Folder name에 SQL이라고 이름을 지정해주고 finish클릭

좌측 PrjectExplorer 의 Test프로젝트의 webapp폴더 안에 SQL폴더가 생성된걸 확인 하실 수 있습니다.

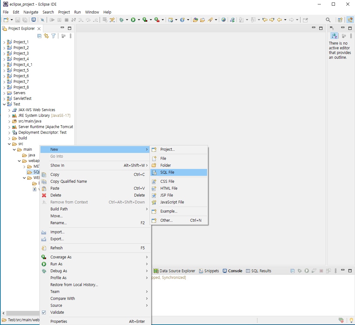
생성된 SQL폴더 안에 SQL File을 생성합니다. ( SQL폴더 - 우클릭 - New - SQL File 클릭)

클릭하면 아래와 같은 팝업창이 뜨는데 file name에 이전 포스팅인 SQL_테이블 생성(cmd ,명령 프롬프트) 에서 생성한 member Table의 이름을 따서 member.sql이라고 입력하고 finish 클릭

그리고 Test프로젝트의 SQL폴더 하위에 member.sql파일이 생성된걸 확인 하실 수 있습니다.

member.sql 파일을 클릭하면 중앙에 파일이 열립니다.
상단의 Typer과 Name, Database을 본인의 환경에 맞게 설정해주시면 되는데요,
저는 database설치버전이 Oracle 11버전이고, Database는 Oracle SQL Developer에서 xe로 설정을 하여서 그에 맞게 선택이 되었습니다. Name은 New Oracle 밖에 선택사항이 없습니다.

상단 설정을 하고나서 아래의 입력창에 insert문으로 666666, 777777번의 사원정보 데이터(로우)도 입력해주고
update문으로 방금 입력해서 저장한 666666사원의 이름을 '조조'로 바꾸기도 해보았습니다.
참, cmd에서는 commit을 할때 뒤에 ;(세미콜론)을 붙여야했는데 이클립스에서는 붙이면 에러가 납니다..!!
자, 그럼 이클립스에서 추가한 내용이 제대로 저장이 되었는지 확인 해봐야겠죠?
Oracle SQL Developer를 실행해줍니다.
member의 데이터로 들어가보니 insert로 입력한 데이터와 update로 수정한 사항이 제대로 반영이 된걸 확인하실 수 있습니다.
(Oracle SQL Developer 에서 접속, 테이블과 데이터 찾는 방법은 이전 포스팅인 Oracle SQL Developer _테이블 생성 및 데이터입력에 정리 되어있습니다^_^)

오늘은 이렇게 이클립스에서 테이블 정보를 추가하는 방법에 대해서 정리해보았습니다.
앞으로 더 분발하는 miming이 되겠습니다~!^0^
감사합니다.
'DataBase > SQL' 카테고리의 다른 글
| Eclipse 환경에서 JDBC연결하는 방법 (3) | 2022.02.25 |
|---|---|
| Oracle SQL Developer _테이블 생성 및 데이터입력 (1) | 2022.02.23 |
| Oracle_ Data Type 종류 정리 (0) | 2022.02.23 |
| SQL_테이블 생성(cmd ,명령 프롬프트) (4) | 2022.02.23 |
| SQL종류 정리(이론) (0) | 2022.02.22 |